
Qualitätsgarantie
Anastore.com entwickelt, produziert und vertreibt Nahrungsergänzungsmittel und Lebensmittel für den menschlichen Verzehr. Sein Hauptbestreben ist eine maximale Qualitäts- und Sicherheitsgarantie. Um dieses Ziel zu erreichen, führt Anastore.com bei seinen Produkten strengste und anspruchsvollste Kontrollen durch.
Anastore.com produziert ein Nahrungsergänzungsmittel mit einer Endqualität, die das Ergebnis unterschiedlicher zusammenwirkender Faktoren ist: die innovative Gesamtkonzeption des Produkts, die richtige Auswahl der Rohstoffe, die Herstellung und Verpackung gemäß Sicherheits- und Unbedenklichkeitsanforderungen und der angemessene Transport bis zum Endkunden.
Qualitätsrichtlinie (Lesen Sie mehr)
Das Hauptziel von Anastore.com ist die Zufriedenheit seiner Kunden und Mitarbeiter, deren Wünsche es unter Einhaltung der gesetzlichen und behördlichen Anforderungen an Produktanwendung und an den Umweltschutz erfüllen möchte.
Aus diesem Grund folgt Anastore.com den Normen ISO 9001 und ISO 14001, die zur kontinuierlichen Verbesserung der Qualität, des Umweltmanagements und des Managements von Gesundheit und Sicherheit am Arbeitsplatz sowie zum Umweltschutz, zur Vorbeugung von Kontamination und zur höchsten Qualität und Kundenzufriedenheit verpflichten.
Konzeption und Entwicklung neuer Produkte
Anastore.com entwickelt Produkte auf der Grundlage des Europäischen Arzneibuchs, der Empfehlungen der Weltgesundheitsorganisation (WHO), der Vorschläge der Europäischen Gemeinschaft in Bezug auf die Phytotherapie, der (EU) Verordnung Nr. 432/2012 der Kommission vom 16. Mai 2012 zur Festlegung einer Liste zulässiger anderer gesundheitsbezogener Angaben über Lebensmittel und der Gesundheitsangaben der Europäischen Behörde für Lebensmittelsicherheit (EFSA).
Hierfür hat Anastore.com eine multidisziplinäre Abteilung für Forschung, Entwicklung und Innovation eingerichtet, die aus Experten auf dem Gebiet der Phytotherapie und Ernährung besteht und die die für jeden Anwendungsbereich am besten geeigneten Rohstoffe auswählt. Sie beschäftigt sich vor allem mit der Entwicklung neuer Produkte. Dabei befolgt sie strenge wissenschaftliche Grundsätze, erfüllt die geltenden europäischen Gesetze und wird den wichtigsten Anforderungen der Kunden gerecht.
Die Abteilung für Forschung, Entwicklung und Innovation hält sich kontinuierlich über die neuesten Fortschritte auf dem Gebiet der Phytotherapie und Nahrungsmittel auf dem Laufenden. So sind unsere Produkte das Ergebnis wissenschaftlicher Forschung mit hoher Relevanz und Wirkung, die stets die strengsten Wirksamkeits- und Unbedenklichkeitskriterien erfüllen.
Zudem ist die Abteilung für Forschung, Entwicklung und Innovation von Anastore für den kontinuierlichen Prozess der Reduzierung und Eliminierung von Zusatz- und Hilfsstoffen in seinen Produkten verantwortlich und verfolgt so die Philosophie des „clean label“.
Auswahl der Rohstoffe
Einer der wichtigsten Produktionsgrundsätze von Anastore.com ist die Verwendung von hochwertigen Rohstoffen. Unsere Pflanzenextrakte stammen von Lieferanten, die wir auf Grundlage unserer Qualitätsanforderungen und geltender Gesetze zu mikrobiologischen Kriterien, Vorhandensein von Schwermetallen, Pestiziden und anderen Kontaminanten, organoleptischen Merkmalen, Herkunft, Produktionsweise, Analysemethoden und Wirkstoffanteilen sorgfältig auswählen.
Ein weiterer wichtiger Faktor bei der Auswahl von Rohstoffen pflanzlichen Ursprungs ist die landwirtschaftliche Produktionsweise. Aus diesem Grund besitzt Anastore eine biologische Zertifizierung auf der Grundlage der (EU) Verordnung Nr. 2018/848 für die Produktion und Kennzeichnung von biologischen Produkten.
Wir analysieren nicht nur ihre organoleptischen Eigenschaften, sondern wählen die Rohstoffe aus, die das beste Aroma und den besten Geschmack haben.
Sicherheit und Rückverfolgbarkeit
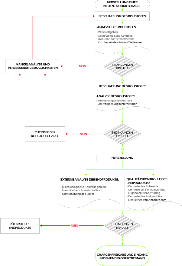
Die von Anastore.com durchgeführten Geschäftstätigkeiten, die in dem Flussdiagramm (siehe Abbildung a) dargestellt sind und die Beschaffung der Rohstoffe bis zum Verkauf und Vertrieb der Endprodukte umfassen, werden streng kontrolliert und ordnungsgemäß registriert, um die Erfüllung der europäischen Norm zum Qualitätsmanagement, zur Sicherheit und zur Rückverfolgbarkeit zu gewährleisten.
Aus diesem Grund pflegt Anastore.com erstens ein System für die Gefahrenanalyse und kritische Kontrollpunkte (HACCP). Die Anwendung dieses HACCP-Systems hat zum Ziel, die Sicherheit und Unbedenklichkeit der Produkte für den Nahrungsmittelverzehr während der Produktion, Lagerung und des Vertriebs der Produkte zu gewährleisten. Zweitens besitzt Anastore.com ein System zur Rückverfolgbarkeit, das die eindeutige Kennzeichnung und Lokalisierung der Rohstoffe und Endprodukte entlang der gesamten Wertschöpfungskette aus Produktion, Verpackung, Lagerung und Vertrieb an die Kunden garantiert.
Qualitätskontrolle des Endprodukts
Bei jeder fertiggestellten Produktcharge führt Anastore.com strenge Qualitätskontrollen durch, bevor sie auf den Markt gelangt. Diese Qualitätskontrollen berücksichtigen die Verpackung, die Kennzeichnung und das Aussehen des Endprodukts sowie seine organoleptischen Eigenschaften und Unbedenklichkeit anhand von Kriterien zur Lebensmittelsicherheit.
Außerdem führt Anastore.com eine Überwachung aller Produktchargen bis zum Ende der Nutzungsdauer und bis zu dem auf dem Etikett empfohlenen Mindesthaltbarkeitsdatum durch, um die hohe Qualität unserer Produkte zu erhalten.
Transparente und klare Informationen
Anastore.com bietet seinen Kunden klare und transparente Informationen zu allen seinen Produkten, sowohl was die Kennzeichnung als auch die auf der Internetseite enthaltenen Informationen angeht.
Die Kennzeichnung der Produkte wird der (EU) Verordnung Nr. 1169/2011 des Europäischen Parlaments und des Rates vom Oktober 2011 in ihrer jeweils gültigen Fassung angepasst, um ein hohes Niveau beim Verbraucherschutz hinsichtlich der Informationen über Lebensmittelprodukte zu garantieren.
Die auf der Internetseite enthaltenen Informationen geben im Gegensatz zu anderen Anbietern dem Kunden relevante Informationen zu Rohstoffen und Endprodukten, wie zum Beispiel der Anteil an Wirkstoffen und die Analysebescheinigungen für jede Endproduktcharge. All diese Informationen stehen zum Kaufzeitpunkt online zur Verfügung.
Gesundheitsregister
Anastore.com ist im Allgemeinen Register für Lebensmittelunternehmen (RGSEAA) eingetragen, das dem Schutz der Bevölkerung und den Interessen der Verbraucher dient. Damit erfüllt das Unternehmen die (EG) Verordnung Nr. 178/2002 des Europäischen Parlaments vom 28. Januar 2002 zur Festlegung der allgemeinen Grundsätze und Anforderungen des Lebensmittelrechts, zur Errichtung der Europäischen Behörde für Lebensmittelsicherheit und zur Festlegung von Verfahren zur Lebensmittelsicherheit (in ihrer jeweils gültigen Fassung) sowie die (EG) Verordnung Nr. 852/2004 des Europäischen Parlaments vom 29. April 2004 zur Hygiene von Lebensmittelprodukten (in ihrer jeweils gültigen Fassung).
In Bezug auf seine Qualitätsziele in Europa meldet Anastore.com den zuständigen Behörden in dem Land, in dem es die Produkte vertreibt, das Inverkehrbringen der Nahrungsergänzungsmittel.
Warnhinweise
Anastore.com übernimmt keine Haftung für den gesetzlichen Status der auf dieser Internetseite beschriebenen Produkte in den unterschiedlichen Ländern.
Anastore.com empfiehlt, die auf der Internetseite wie auch auf dem Etikett/der Verpackung des Produkts angegebene Dosis, die Warnhinweise und die Anwendungsempfehlungen zu beachten und zu befolgen.
Der Verkauf von Produkten auf Anastore.com hat zum Ziel, den allgemeinen Gesundheitszustand zu verbessern, und dient nicht der Verhütung, Behandlung oder Heilung einer bestimmten Krankheit. In keinem Fall dürfen die auf der Internetseite veröffentlichten Informationen als medizinische Empfehlung betrachtet werden. Es liegt in der Verantwortung des Kunden, seinen Arzt aufzusuchen, wenn er medizinischen Rat für ein bestimmtes Gesundheitsproblem benötigt.
FLUSSDIAGRAMM ZUR HERSTELLUNG EINER NEUEN PRODUKTCHARGE
